Tile Build Seams showing up regardless of blend percentage

Hi,

I have been trying to build much larger terrains like seen in the Gallery, I belive tile builds is how it has been done (only info I can find on how studios make such big terrains with Gaea 2). Every time I got to make a tile build I get seams regardless of what I set the blending mode too (obviously higher blending modes looking better). I have done some tests and here is what happens. Is this a limitiation of Gaea (not being able to output tiles to Blender without seams?

I have in past chats (on discord) had someone suggest building with a plus one as a throwaway one to allow blender to crop it back sort of. But I never found that option.

I have a few scenes I have put on hold until I can work this one out as I want to have larger terrains on them that are pretty decent quality (camera is head height from the ground and moves around). I know I can make a single massive tile and export it out as one giant 256k tile. but the issue with that Is I want to be able to do a lod of sorts for performance.

Here is some images from testing in Blender (file name says the blending percentage used), If you can’t see the seam (its hard in some) I can point it out for you.

Blender 5.0.1 and Gaea 2.2.9.0
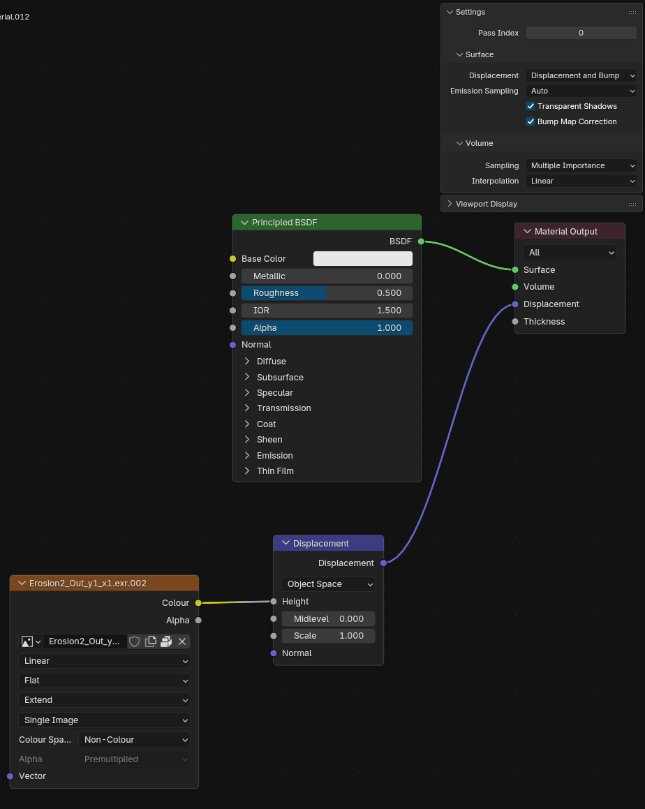
Node Setup:


I can provide a .blend file if needed

Same here.

Majority of the time if using tile builds, you don’t want to be making a normalisation pass.

This is because the tiles will build independently and this normalise independently causing issues like this

Hi Ty,
In Gaea, what is a normalisation pass ?
How/where do you avoid making one ?

Most notably /autolevel

in the docs it explcitily states

[!warning]
Node must be baked when executing Hybrid or Tiled builds.

and for for an explination of this

normalistion is a process to move a range of data between 0-1.

the formaular for normsalisation is typically:

x_normalised = (x - x_min) / (x_max - x_min)

normalised value = (value - minimum) / (maximum - minimum)

when you do this in gaea and then tile it, each bucket will process seperately their own local range into 0-1 not the whole dataset.

you’d have to either not use the auto level node or ensure you put it into a bake/tilegate

Also, for 8k or less builds you can just use split build if the projetc isn’t too heavy and you have plenty of RAM.

Thank you for the detailed answers.
Looks like, to make it very simple, baking is the key.
I didn’t (bake) when I did tiled builds, months ago specifically for this seam strory. => I’m testing right now.

Hi @TyXanders,

In several of the tests that I have done for this issue I have made sure to do the “Bake required nodes” each time and that has made no difference. Here is what the file looks like (I belive it’s the file you provided on discord a while back)

Hey,
Looks like I need to update that file anyway! I left a Todo on there xD.

But yes, I will check this out in the morning just in case I have missed something on my end.
I can’t imagine auto leveled anything there mind.

I will update them here for latest versions

And let you know if I find anything different as well.

I am not really a blender user, mind giving me a quick step-by getting to the point you have the issue?

Hey @TyXanders,

Thanks for replying, Sorry I didn’t see your message until now, It’s been a busy day.

Here is a screen recording I made showing how I imported the tiles into blender (the way I have been taught is best) https://www.youtube.com/watch?v=RQI4Aj3e9II

I will note that the few times I was clicking around randomly and blender did nothing, I was loading in the 25% overlap exr files (that window was showing some private details so it was hidden).

If you would like the files from my orgional post you can get them here (Password: Gaea, link expires 1st of April)

@TyXanders
My first yesterday “everything baked” test was perhaps too “complex”.
I tried again with a simpler you die one:
One single mountain node.
8K baked.
Build 16 K , 4 x 8K tiles with no hybrid subdiv.
Tiles are still not perfectly matching and if you zoom in (plausible scenario), you can see seams “issues”:



Hey @TyXanders,

Is there any update on this, Id love to delve into learning G2 fully but I am holding off due to this issue.

Is this likely a thing that will be fixed in G2.3 when the Blender bridge gets added?

No updates yet but bridges are in the works. I’ll flag this up with the team as well just in case.
Thanks for prompting me on this.

1 Like

im at the same cross road would love to dive in but still having issues with seams in houdini.

1 Like